Task automation, whether for repetitive workflows or to improve operational accuracy, is a strategic advantage that is often underestimated. When properly implemented, automation not only reduces manual intervention but also delivers significant time savings, which translate into financial benefits. A McKinsey study shows that automation can reduce the time spent on manual data handling by nearly 45% in technology migration projects.
This automation mindset is especially valuable within CMMS solutions such as IBM Maximo, where Automation Scripts transform efficiency gains into concrete, reliable actions at the heart of maintenance operations.
Automating CMMS with Scripts
In a Computerized Maintenance Management System (CMMS), automation scripts are small programs, typically written in Python (Jython), JavaScript or proprietary languages, that streamline and optimize processes. They help customize system behavior, extend Maximo’s capabilities, and eliminate repetitive manual tasks.
Common Use Cases Include:
- – Automatic work order creation: e.g., generating a work order when a sensor detects a critical alert.
- – Field validation: preventing form submission if required conditions are not met.
- – Automatic status updates: updating the status of multiple work orders when an asset is flagged as “down.”
- – Email or notification triggering: alerting a supervisor if a critical task hasn’t started within 48 hours.
Key Benefits of Automation
- – Increased efficiency: automating backups, synchronizations, or updates without human error.
- – Reduced costs: fewer labor hours for routine tasks and fewer errors.
- – Improved reliability: once validated, scripts execute consistently.
- – Enhanced visibility: real-time tracking and reliable reporting.
How Maximo Enhances Maintenance Management with Automation Scripts
IBM Maximo is recognized as a robust and highly flexible platform. One of its biggest strengths lies in its advanced automation capabilities, making it stand out among CMMS solutions.
- 1- Languages and Flexibility : Maximo allows users to build custom scripts using Jython, JavaScript, or Java, providing developers with the freedom to adapt the system to their operational needs. Event triggers, such as data creation, modification, or deletion, can also be configured to run scripts proactively.
- 2- Scalability and Integration with External Systems (APIs) : With built-in REST and SOAP APIs, Maximo integrates seamlessly with third-party systems including ERP platforms, IoT networks, and asset management ecosystems. This interoperability is particularly valuable for large enterprises and industrial environments.
- 3- Business Workflow Automation : Automation Scripts allow organizations to build sophisticated workflows tailored to their needs—from work order management to maintenance planning and purchase approvals—based on system events and data.
- 4- Asset Lifecycle Management : Maximo automates asset tracking throughout its lifecycle, from preventive maintenance scheduling to breakdown trend analysis—reducing manual workload and improving overall maintenance performance.
- 5- Automated Reporting and Notifications : The platform can automatically generate alerts for anomalies, status changes or critical tasks, and send scheduled reports to supervisors, planners and technicians.
Maximo Automation Scripts: Advanced Configuration for Business Needs
Maximo stands out thanks to its deep customization capabilities. Automation Scripts enable organizations to address highly specific requirements, even in complex environments.
Combined with strong system integration and advanced workflow automation, Maximo offers advantages that many other CMMS platforms cannot match.
Below is a comparative table highlighting how IBM Maximo differs from other CMMS solutions regarding scripting and automation capabilities:
| Criteria | IBM Maximo | Infor EAM | DIMO Maint | SAP PM | Maintenance Connection(UC) |
| Supported Scripting Languages | Jython (Python), JavaScript, Java | Proprietary language | Limited, mostly no-code | ABAP, proprietary scripts | Mostly no-code |
| Customization Flexibility | Very high (advanced custom scripts) | Medium | Limited | Medium (ABAP, less intuitive) | Low |
| Workflow Automation | Highly flexible, supports complex workflows | No-code workflows | Basic automation | Limited, mostly standard | Basic |
| Integration with External Systems | Excellent (API REST, SOAP, IoT, ERP, etc.) | Good (API REST, Web Services) | Good, but less extensive | Excellent within SAP ecosystem | Good but limited by available APIs |
| Asset Lifecycle Automation | Complete automation, very detailed | Automated interventions & tracking | Basic tracking | Standard automation | Basic |
| Competitive Advantage | Maximum flexibility, deep automation, advanced integration | Intuitive, no-code workflows, suitable for mid-size firms | Easy to use, ideal for SMEs | Strong SAP integration, but less scripting flexibility | Simple interface, suitable for small businesses |
| Scalability | Excellent, suitable for large & complex environments | Good, but limited in highly complex setups | Limited to small/mid-size companies | Very good in SAP environment | Suitable for small to mid-size businesses |
| Alerts & Notifications Automation | Fully customizable via scripts | Basic alerts | Basic automation | AAutomated alerts, less flexible | Basic notifications |
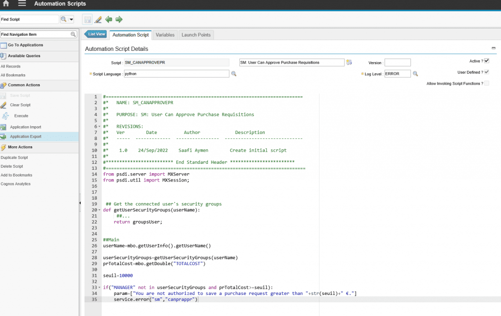
Use Case: Securing the Purchase Approval Process with Maximo Automation Script
A major energy distribution company wanted to strengthen its purchase requisition (PR) approval process in Maximo.
Users were able to create and save PRs with high amounts without prior validation or role-based approval, creating financial and compliance risks.
Objective : Implement an automatic rule:
- – Any purchase requisition above €10,000 must be approved by a user with the Manager role.
- – Standard users must be blocked and clearly informed that they are not authorized to save such requests.
Implementation Steps
- 1- Create a Maximo Automation Script triggered on the Save event for the PR object.
- 2- Retrieve the total amount using the TOTALCOST attribute.
- 3- Identify the logged-in user and their security groups.
- 4- Apply business logic:
- – If amount ≤ €10,000 → all users can save.
- – If amount > €10,000:
- If user belongs to MANAGER group → save allowed.
- Otherwise → display a blocking popup message.


Result
Standard User:
- PR ≤ €10,000 → allowed.
- PR > €10,000 → blocked with an error popup.


Manager:
Can save all PRs, including those above €10,000.
Benefits
- Strengthened internal controls
- Reduced risk of errors or fraud
- Full compliance with financial and audit rules
- Clear user guidance with immediate feedback
- Intelligent automation with no manual verification needed
This example illustrates how Maximo Automation Scripts can secure and automate purchase processes while ensuring governance and role-based control.
Conclusion
Automating maintenance processes with Maximo, and particularly through Maximo Automation Scripts—is a powerful way to improve efficiency, reduce errors and optimize resource management.
These scripts enable deep customization to meet unique business requirements, whether for complex workflows, warranty management or automated notifications.
At Smartech, we specialize in designing, customizing and optimizing Maximo Automation Scripts.
Our expertise helps organizations transform manual operations into reliable automated workflows, maximize productivity, ensure operational continuity and improve asset reliability.
Source :
https://www.ibm.com/docs/en/control-desk/7.6.1?topic=tasks-automation-scripts
https://www.nrx.com/role-of-automation-in-streamlining-data-migration/

